Data and Health - Mobility- Energy (4CBL20 )
About this course
- Responsible Teacher: Adam Watkins
- Academic level: Bachelor Q4
- Number of students: 60
- Disciplines: M&CS, ME
- Status: The course was last taught in 2021, after which it was replaced for another CBL course in the curriculum. Even though this course was implemented befor BC 2.0, it still is a good example of CBL
- Topic: This course is about USE basic. USE stands: User (U) values and preferences, such as, privacy or ease of use, Societal (S) priorities, such as, sustainability and safety, and Enterprise (E) concerns, such as, financial viability and data security. Students learn how to take the USE context into account in their technical innovations.
In the video below students and teachers explain what it means to be part of this CBL Course.

Setup
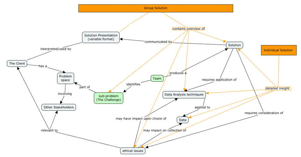
In this course students have a scientist as their client/main stakeholder providing data from their research.
Student teams formulate their own sub-problem (Challenge) and develop a solution for it. As part of their solution, they explore data analysis techniques applied to the data provided by their client. The results of these techniques are included in their solution, which they present to their client. Another component of their solution involves addressing ethical issues during the process.

The Learning Process
The CBL Learning process was divided into 5 steps:
- Identify the problem you will solve.
- Identify functional and non-functional requirements.
- Select and apply a suitable method to solve the problem.
- Present results suitable for the audience.
- Demonstrate self-reflective awareness of influences between data analytics and USE.
Downloads
An example of Adam explaining the set-up of the course in a 8:26 minutes video. [Assignment Intro.mp4]
Intended Learning Outcomes (ILO’s)
The course has an overall aim and 3 groups of ILO’s:
- About the topic itself: USE.
- About Data Analysis and Technical Challenge
- Self-determined ILO’s (not in the Study Guide)
Downloads
The ILO’s are on page 2 of the Study Guide
Assessment
This course includes both group and individual submissions.
- Group submission: A presentation and report detailing their challenge and solution.
- Individual submission: A report with an individual reflection on the process or the product details, and a reflection on their achievements related to their self-formulated ILOs.
Students are required to submit three deliverables. They receive the weighting of each deliverable for the final grade in advance.
Downloads
- A 10-minute video where Adam explains to students how they are graded and how they can influence their grade. [Video: 2022-06-10 15-53-42.mkv.]

- The Assessment Guide, detailing the three assignments of the course and what is expected from students.
- The Grading Guide, providing an overview of individual and group submissions, along with examples of both good and weak submissions.
Learning Activities
The learning activities were set out by day, to create a weekly structure.
- Mondays: weekly workshop on Ethics
- Tuesdays or Wednesdays: Peer review, coaching and TA feedback
- Thursday afternoons: Working and intervention meetings
To be able to deliver a good product, students received three explicit learning activities:
- Risk Assessment: Students fill out a risk assessment table.
- Concept Maps: During this activity, students learn how to create a concept map and, in the process, activate their knowledge about data analysis.
- Problem Space Analysis: During this activity, students submit a concept map that captures their current understanding of Brain-On-a-Chip technology, how data analytics can assist in B-O-C technology, and ethical considerations.

Downloads
More about the learning activities can be found from page 3 onwards in the Study Guide.
Organisation of the course
Several lecturers were involved in the course, each providing input from their own area of expertise. Additionally, Teaching Assistants (TAs) or tutors were deployed. The tutors were trained by TEACH and received specific instructions and a manual tailored to this course.
Downloads
The document Coaching Students gives insight into the setup of a training for tutors.
